Xmind for Windows x64bit 24.04.10311
官网: Xmind 中国大陆官网
注意:此页面偶尔会存在CSS冲突问题!
注意:本站所有资源仅供学习交流分享,请于下载后24小时内删除
介绍
思如泉涌 成竹在图
Xmind 是一款 全功能 的思维导图和头脑风暴软件。像大脑的瑞士军刀一般,助你理清思路,捕捉创意。
结构思维 面面俱到
Xmind 提供多种精美实用的结构,让你的每个想法都得到清晰明了的视觉化呈现。
自由组合结构
化繁为简 清晰高效
由 Xmind 制作的思维导图支持多种结构混用。你可以结合多种纵向或横向、发散或是有条理的思维方式,来表达你脑中的复杂想法。在一张图内整合更丰富的信息,更有深度地进行思考。
这是 Xmind 的独家功能。
大纲模式
提纲挈领 级级递进
大纲模式适用于结构化记录。Xmind 支持在大纲视图和思维导图模式中自由切换,在不同场景中伴你高效梳理思路。
ZEN 模式
深入思考 全情专注
ZEN 模式致力于帮助你提高专注度,沉浸式制作思维导图。一键开启 ZEN 模式,探索思想的深度。
演说模式
演说自如 流畅丝滑
从思维导图制作到幻灯片演说,只需轻轻一点,即可无缝转换。幻灯片自带清晰的布局方式和流畅优雅的动效,让你的演讲大放光彩。
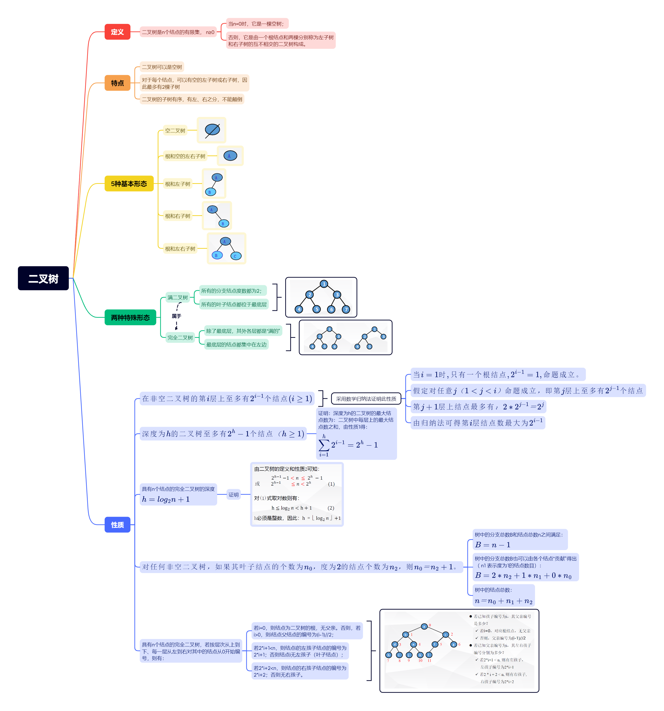
案例演示(博主自己做的)
下载地址;
https://xuziren-my.sharepoint.com/:u:/g/personal/xzr0736_xuziren_onmicrosoft_com/ERKNjjkjxaVImozOvWQu0ZQBpy1pJgkMYuht_Ch-IQ9yLg?e=WaQY6z
(winmm.dll为Xmind软件的通用补丁,在发现不可用前其之后的更新都可用该补丁)
安装教程
参见Readme文档
评论







