CPU化学基础 :有机化学思维导图笔记
注意:此页面偶尔会存在CSS冲突问题!
脂肪烃
芳香烃
立体化学
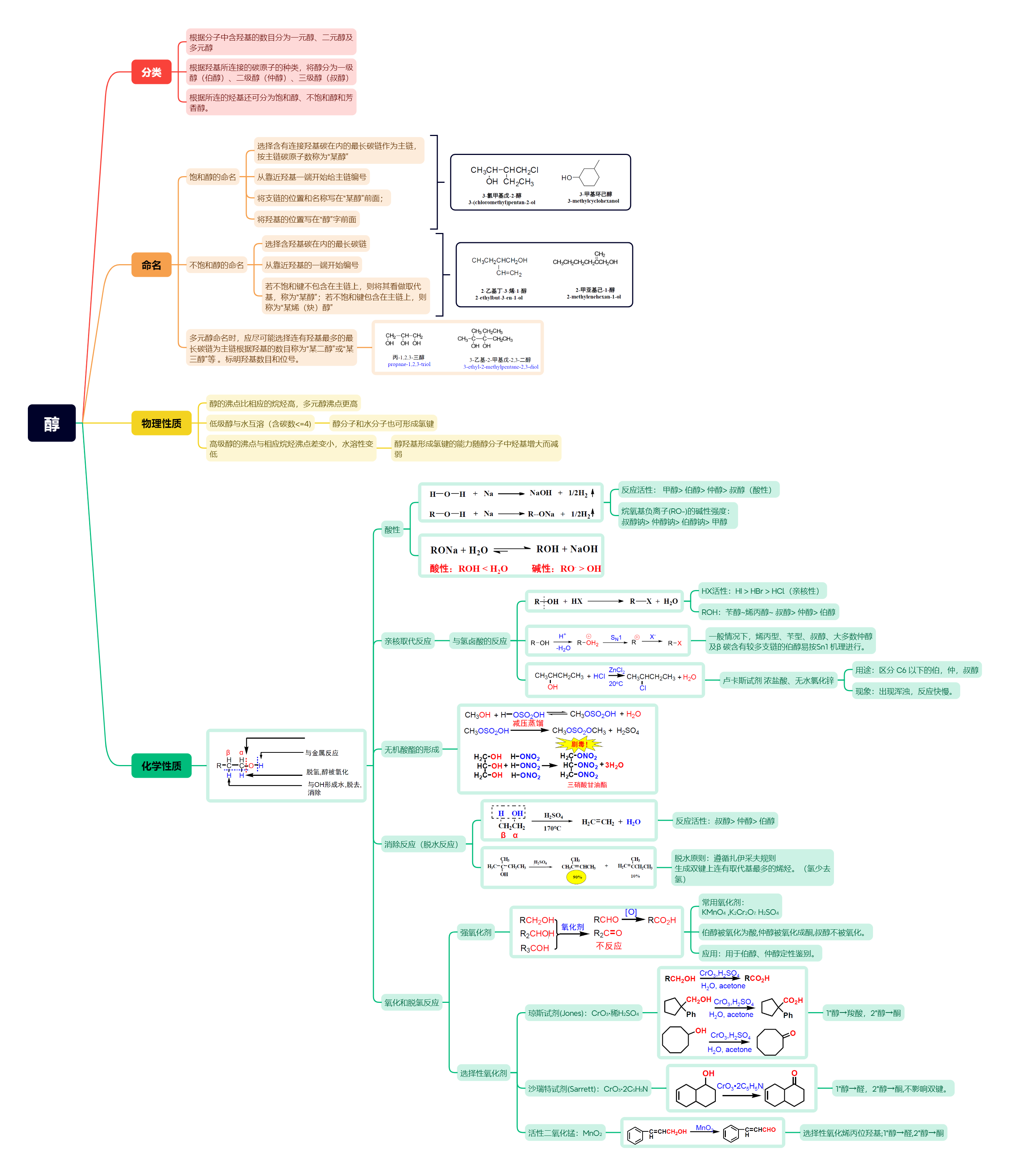
醇 酚 醚
醛 酮
羧酸衍生物
有机含氮化合物
杂环化合物
下载
原版及课件可于此下载:(ppt与xmind文件,密码为博主8位生日)
https://xuziren-my.sharepoint.com/:f:/g/personal/xzr0736_xuziren_onmicrosoft_com/Eqs70A1IIFpDvSsGR8j3VJ8BxUnk45puCIk5tvUimrsFsQ?e=UFXTka
想说的话
有机一定要边学边复习,不然就会成这样:
评论

















